Dali Phantom CI AMP-4750 DSP handleiding
Handleiding
Je bekijkt pagina 6 van 16

Diagram5A
AMP CONFIGURATOR Dashboard display
5.3 The DALI PHANTOM CI
AMP CONFIGURATOR
• When you use an Ethernet connection to the AMP-
4750 DSP open the IP address 192.168.64.10 in a web
browser on your device.
• When you use an WiFi connection to the AMP-4750
DSP open the IP address 192.168.4.1 in a web browser
on your device.
This will display the DALI PHANTOM CI AMP
CONFIGURATOR interface Dashboard, illustrated
in Diagram5A. The Dashboard is the AMP
CONFIGURATOR “home page” from which all other
configuration options can be accessed.
The Dashboard displays the amplifier status, output
zones and the configuration menu tabs. It provides
access to the menus that enable DALI loudspeaker or
subwoofer presets to be assigned to amplifier outputs.
This is described in the following paragraphs.
NOTE:
Further amplifier configuration using the AMP
CONFIGURATOR is described in Section8 of this
manual.
4. If the same or dierent presets are required for other
amplifier output channels, repeat steps 1 to 3 with an
alternative amplifier output selected.
With the appropriate presets installed it is recommended
that the amplifier is switched o while input, output and
GPIO connections are made.
NOTE:
Always check when assigning presets that the correct
amplifier output channel is selected.
NOTE:
DALI may occasionally release an updated loudspeaker
preset library or individual preset updates. Individual
DALI presets can be uploaded from the [Speaker Preset]
menu, while speaker library updates are described in
Section8.5 of this manual.
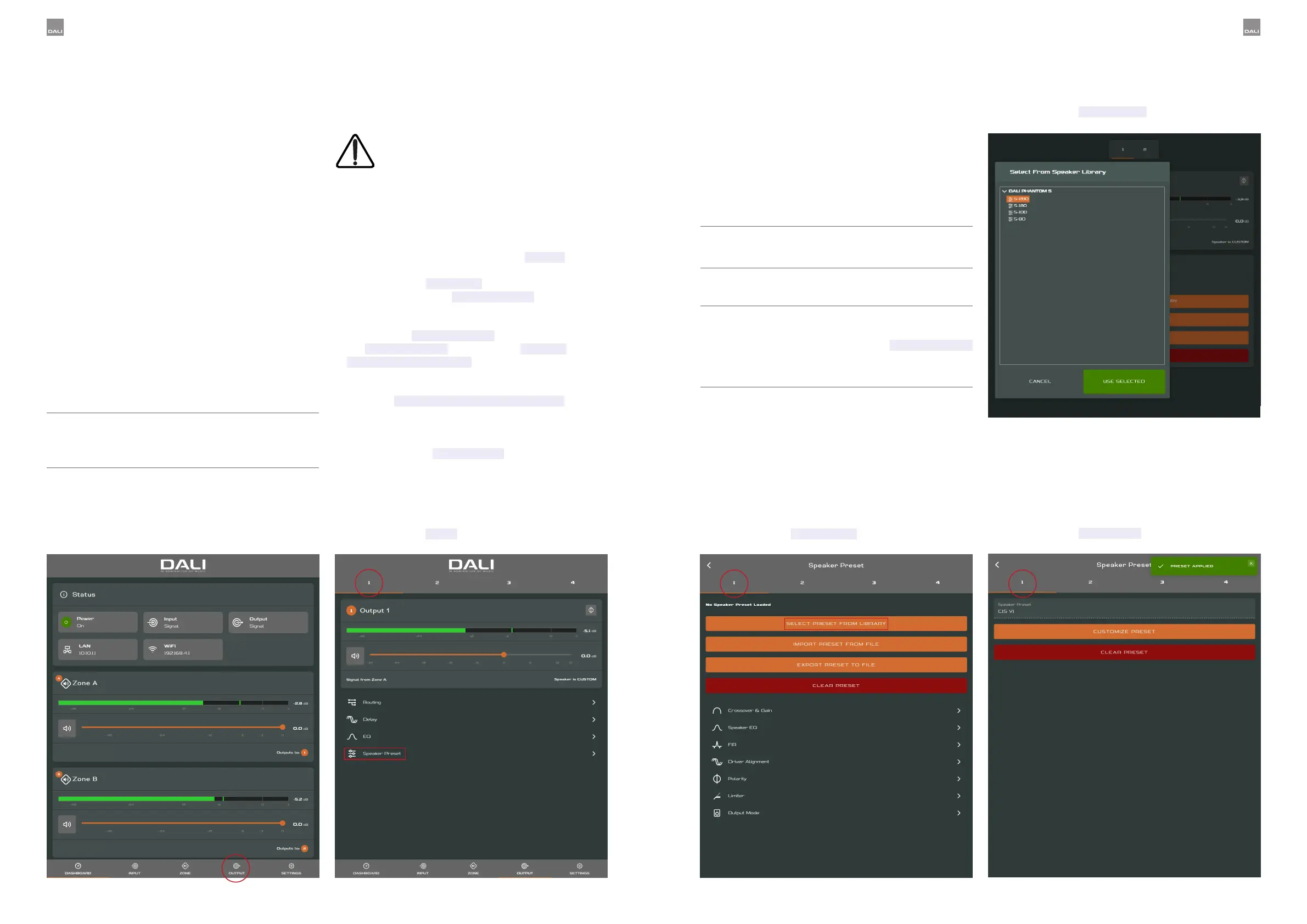
Diagram5C
AMP CONFIGURATOR [Speaker Preset] menu
Diagram5D
AMP CONFIGURATOR [Speaker Library] menu
Diagram5E
AMP CONFIGURATOR [Preset Applied] notification
5.3.1 Loudspeaker preset
installation
When an AMP-4750 DSP is used with a DALI
loudspeaker or subwoofer that requires a
preset for correct operation, it is important
that the correct DALI preset is assigned on the
output channel to which the loudspeaker or
subwoofer is connected. Assigning DALI presets to
output channels is described in the following paragraphs.
1. Using a web browser app, open the DALI PHANTOM
CI AMP CONFIGURATOR and select [Output] from
the Dashboard followed by the appropriate output
channel number [1, 2, 3 or 4] from the top of the
page. Then select the [Speaker Preset] option. See
Diagrams 5A and 5B.
2. Selecting the [Speaker Preset] option will open
the [Speaker Preset] menu. Choose [SELECT
PRESET FROM LIBRARY] to open the locally stored
loudspeaker preset library. See Diagram 5C.
3. Choosing [SELECT PRESET FROM LIBRARY] will
open a dialogue box that enables selection of the
appropriate speaker or subwoofer from the stored
library. Select the required speaker or subwoofer
model followed by [Use Selected]. See Diagrams 5D
and 5E.
Diagram5B
AMP CONFIGURATOR [Output] menu
Input is Analogue 2
Input is Analogue 1
10 11
Bekijk gratis de handleiding van Dali Phantom CI AMP-4750 DSP, stel vragen en lees de antwoorden op veelvoorkomende problemen, of gebruik onze assistent om sneller informatie in de handleiding te vinden of uitleg te krijgen over specifieke functies.
Productinformatie
| Merk | Dali |
| Model | Phantom CI AMP-4750 DSP |
| Categorie | Niet gecategoriseerd |
| Taal | Nederlands |
| Grootte | 3633 MB |

