Blustream PWR4IEC handleiding
Handleiding
Je bekijkt pagina 17 van 49

PWR4IEC USER MANUAL
Contact: support@blustream.com.au | support@blustream-us.com | support@blustream.co.uk
17
SNMP (continued)
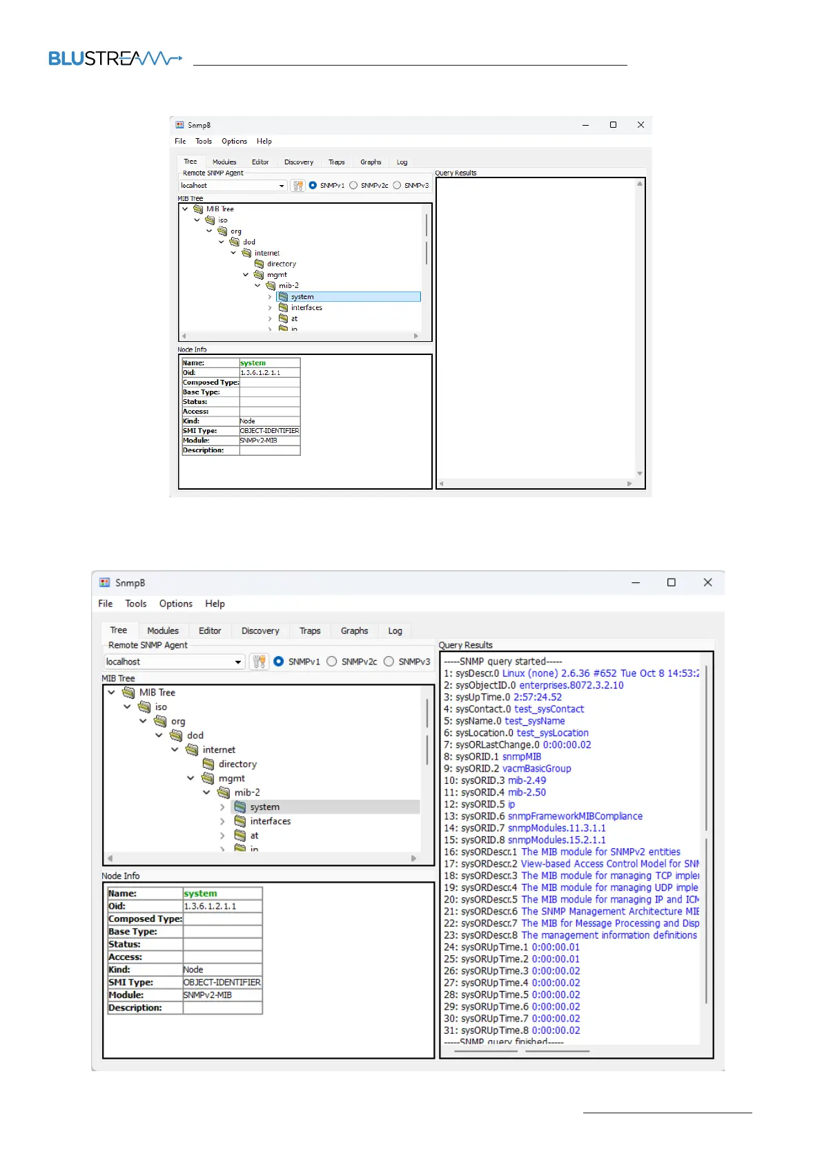
6. Right click on system and press ‘Walk’.
Under Query Results, look for the custom labels set for sysContact, sysName, sysLocation in the Web-GUI.
If they appear with the correct labels, then the SNMP protocol is working.
Bekijk gratis de handleiding van Blustream PWR4IEC, stel vragen en lees de antwoorden op veelvoorkomende problemen, of gebruik onze assistent om sneller informatie in de handleiding te vinden of uitleg te krijgen over specifieke functies.
Productinformatie
Merk | Blustream |
Model | PWR4IEC |
Categorie | Niet gecategoriseerd |
Taal | Nederlands |
Grootte | 8395 MB |